
Total Network Inventory
Обзор
Программа для инвентаризации сети и учёта компьютеров
Представляем последнюю версию Total Network Inventory 6, системы учета ПК для аудита и управления инвентаризацией в корпоративных сетях.

Сканирование сети
Легко сканируйте компьютеры и серверы на системах Windows, macOS, Linux, FreeBSD и ESX/ESXi. Все, что требуется, это пароль администратора. Вы можете сканировать отдельные узлы, определенные диапазоны сети или всю структуру Active Directory.

Учет компьютеров
В централизованной базе данных TNI каждый компьютер занимает всего несколько десятков килобайт. Организуйте активы в группы, делайте заметки и добавляйте подробную информацию. С Total Network Inventory, ваша сеть отображается во всех деталях, благодаря продвинутой системе инвентаризации оборудования.

Отчеты
Создавайте разнообразные отчеты по различным типам данных с нашим программным обеспечением для инвентаризации. Используйте инструмент для создания подробных табличных отчетов с многочисленными полями данных. Эти отчеты можно дублировать, экспортировать или распечатывать, а функция мгновенного поиска мгновенно предоставляет необходимые результаты.

Журнал изменений
Отслеживайте все изменения в оборудовании и программном обеспечении. Получайте уведомления об установке, обновлении или удалении программного обеспечения, подключении или отключении оборудования. Наблюдайте за тенденциями в использовании дискового пространства и другими важными параметрами.

Планировщик задач
Настраивайте автоматические задачи для сбора и экспорта данных. Планируйте одиночные или повторяющиеся задачи для сканирования и отчетности. Будь то ежедневно, каждую пятницу или в первый понедельник каждого месяца, вы можете настроить расписание в соответствии с вашими потребностями и поддерживать инвентаризацию устройств в актуальном состоянии.

Дополнительные функции
Создавайте детализированную карту сети, собирайте базу данных пользователей в сети и используйте различные пароли для различных активов и протоколов. Эти функции, а также многие другие из нашего приложения для инвентаризации, значительно упростят процесс аудита вашей сети.
Сканирование
Просканируется всё!

Компьютеры на базе Microsoft Windows.

Компьютеры от Apple под управлением macOS.

Устройства на базе ОС семейства Linux.

Устройства на базе ОС Unix FreeBSD.

Гипервизоры виртуальных систем VMware ESXi.

Любые сетевые устройства с поддержкой протокола SNMP.
Что необходимо?
Только пароль администратора. Нет необходимости устанавливать агенты на удаленные компьютеры или выполнять любые другие предварительные действия для сканирования сети. Просто установите Total Network Inventory 6 на один компьютер и быстро соберите данные со всей вашей сети.
Интеллектуальное сканирование
Определите свои требования к сканированию и позвольте программе исследовать вашу сеть. Она идентифицирует все узлы в диапазоне IP, обнаружит компьютеры рабочей группы и очертит структуру домена. Выберите узлы, предоставьте логины и пароли для отдельных устройств или групп и начните сканирование.
Через несколько мгновений сканирование завершится, и собранная информация будет сохранена в базе данных TNI. Все собранные данные готовы к использованию сразу же.
Синхронизация с Active Directory
Для доменных сетей TNI может синхронизировать свои данные с Active Directory, что позволяет сразу же отобразить структуру AD, и предоставить полный список всех пользователей и компьютеров в домене. Так же, как и сканирование, синхронизацию Active Directory можно запланировать для автоматических обновлений.
Сканирование по расписанию
Организуйте список устройств для будущих или регулярных сканирований и укажите TNI предпочитаемое время. Воспользуйтесь планировщиком для настройки сложных условий на основе времени и дат.
Можно установить неограниченное количество запланированных задач с разнообразными настройками, чтобы ваши данные всегда оставались актуальными без ручного вмешательства.
Инвентаризация

Централизованное хранилище
Система хранения TNI разработана для простоты и эффективности. Эта система управления инвентаризацией ПК использует стандартную папку на вашем жестком диске, чтобы представить каждый компьютер в сети как отдельный файл. Такая организация позволяет легко управлять данными: файлы можно без труда переносить в различные места хранения или надежно сохранять резервные копии по мере необходимости.
Для улучшения совместной работы, просто поделитесь папкой хранения с членами команды, позволяя нескольким пользователям получать доступ и работать с данными с разных компьютеров.

Комплексная инвентаризация комьютеров
TNI делает учёт оборудования комплексным, но в то же время простым. Вы можете легко прикреплять подробные заметки, инвентарные метки и дополнительные текстовые описания, а также вносить информацию о цене и дате покупки для каждого компьютера.
Этот централизованный подход обеспечивает хранение всех необходимых данных в одном легкодоступном месте, делая управление инвентаризацией оборудования гибким и надежным.
Сеть как на ладони
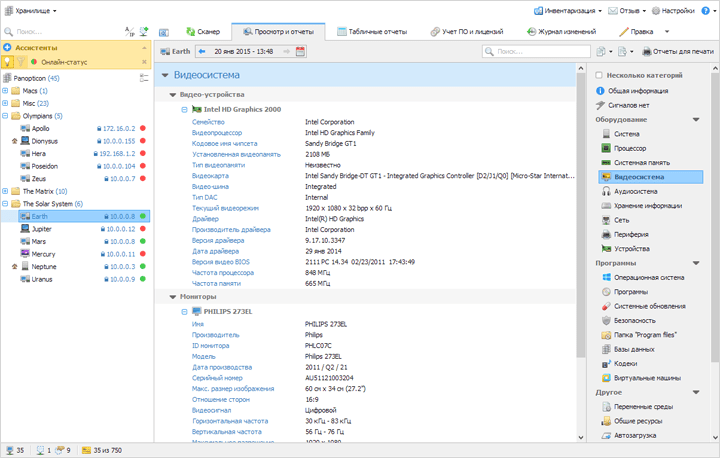
Визуализируйте вашу сеть с помощью древовидной диаграммы, отображающей различные данные: название устройства, IP-адрес, инвентарный номер, значок и название операционной системы, статус онлайн и многое другое. Наша система инвентаризации автоматически идентифицирует и виртуальные системы. Вся эта информация доступна для поиска – достаточно фрагмента информации о компьютере, чтобы быстро найти его среди сотен других.
Отчеты
Данные по полочкам
Наше приложение для учёта сетевых устройств позволяет вам исследовать каждый просканированный компьютер, как будто он находится перед вами.
Получите полную информацию об аппаратном обеспечении, операционных системах, установленном программном обеспечении, антивирусных программах, учётных записях пользователей и многом другом - всё аккуратно классифицировано в разделе отчетов.
Включите неограниченное количество компьютеров и категорий в один отчет для всеобъемлющего анализа данных.
Табличные отчеты
Конструктор отчетов предназначен для отображения данных в понятном и детализированном табличном формате. У вас есть полный контроль над данными, которые отображаются в ваших отчётах, адаптируя их под ваши конкретные нужды.
Печать, экспорт и автоматическое создание отчётов
Отчёты могут быть созданы в сокращенном или подробном форматах для анализа в программе, или экспортированы в различные форматы, включая XLSX, PDF, RTF, CSV, HTML и другие.
Планировщик задач помогает автоматизировать процесс регулярного создания отчетов. Настройте его один раз, и он будет регулярно создавать отчеты, экспортировать их в выбранном вами формате, а затем, рассылать их по электронной почте или сохранять на FTP-сервере, обеспечивая вас всегда актуальными данными.
Штрихкоды
Пользовательские штрихкоды для эффективного управления инвентаризацией
Используйте удобство сканирования и печати индивидуальных штрихкодов с помощью функции управления инвентарем с использованием штрихкодов. Эта практика значительно ускоряет поиск активов и минимизирует ошибки, обычно связанные с ручной идентификацией устройств.
Total Network Inventory 6 совместим с широким спектром как линейных, так и двухмерных штрихкодов, включая QR, PDF417 и Code 93. Эти типы штрихкодов подходят для различных нужд и могут хранить различное количество информации.
Интегрируйте внешний аппаратный или программный сканер с Total Network Inventory, что позволит быстро находить активы по штрихкоду.

Генерирование штрих-кодов
Записывайте и храните штрихкоды производителей, такие как модели оборудования и серийные номера, и прикрепляйте неограниченное количество этих идентификаторов к любому устройству.
Кроме того, Total Network Inventory облегчает генерацию штрихкодов из предопределенных шаблонов. Эта функция позволяет системе автоматически создавать штрихкоды, содержащие уникальные идентификаторы или важную информацию об активах, такую как инвентарные номера, типы устройств, сетевые имена или местоположения. Такая автоматизация упрощает процесс управления устройствами, делая его более эффективным и устойчивым к ошибкам.

Мониторинг

Полный контроль за состоянием оборудования
Total Network Inventory 6 представляет специализированные возможности мониторинга компьютеров для систем Windows. Каждое сканирование сети проверяет важные датчики оборудования, чтобы предоставить актуальную информацию.
Теперь у вас есть мгновенный доступ к данным о температуре , скорости вентилятора
и состоянии блока питания
.
Гибкий контроль
Оповещения и ассистенты помогут поддерживать непрерывную работу серверов и рабочих станций.

Статистика мониторинга
С TNI 6 вы можете собирать текущие статистические данные для компонентов оборудования без нагрузки на сканируемую систему.
Владельцы профессиональной версии могут углубляться в эти статистические данные за любой выбранный период через режим "Датчики", который предлагает разнообразные фильтры и интуитивно понятное отображение для выявления проблем.

Всё под контролем
Будь то перегрев процессора или материнской платы, недостаток свободного места на жестком диске или неисправные вентиляторы, TNI гарантирует, что ничто не ускользнет от вашего внимания.
Функция оповещения и ассистенты предназначена для своевременного обнаружения и выделения проблем, что позволяет вовремя принимать меры и предотвращать превращение мелких проблем в серьезные и дорогостоящие.
Журнал изменений
Управление структурированными данными
Каждый раз при повторном сканировании компьютера, Total Network Inventory создает новый снимок системы. Журнал изменений сравнивает эти снимки, предоставляя подробный список событий. Он тщательно фиксирует добавления,
удаления или
изменения в системе.
Отслеживайте изменения, такие как установки программного обеспечения, обновления или удаления, применение исправлений, изменения в службах, аппаратные настройки и многое другое.
Журнал разработан с возможностью мгновенного поиска и фильтрации для легкой навигации, и доступен в формате, подходящем для печати. Это обеспечивает надежный учет всех изменений в оборудовании вашей сети.

Карта сети

Визуализация вашей сети
Легко визуализируйте структуру вашей сети с помощью нового редактора карт сети в Total Network Inventory 6 Professional.
Создайте всеобъемлющую единую карту или разделите вашу сеть на различные сегменты и уровни, чтобы представить различные участки компании, этажи офисов или другие организационные единицы.
Настройка форм и фона
Импортируйте любое изображение на вашу карту, создавайте предустановленные формы, затем вращайте и настраивайте их по своему желанию. Настройте формы с помощью контуров, цветов заливки и уровней прозрачности по вашему выбору.
Интуитивное размещение устройств
Легко перетаскивайте устройства и группы из хранилища на карту. Организуйте их по необходимости и иллюстрируйте структуру сети с помощью различных типов ссылок, чтобы обеспечить четкое визуальное представление.
Широкие возможности
Взаимодействуйте и управляйте своими устройствами прямо на карте. Используйте такие функции, как: пингование, пересканирование или доступ к другим действиям через контекстное меню. Без ограничений по размеру карты, ваше воображение — единственный предел. Развяжите свою креативность и создайте карту сети, которая будет как функциональной, так и информативной.
Примеры использования Total Network Inventory 6
Инвентаризация и управление аппаратными и программными активами в современных сетях является критически важной. Total Network Inventory 6 предлагает набор функций, которые подходят для различных случаев использования, делая его незаменимым инструментом для ИТ-специалистов в разных секторах. Вот как различные отрасли могут использовать TNI 6 для оптимизации своей операционной деятельности и повышения производительности.
1. Образовательный сектор: школы и университеты.
В образовательных учреждениях, ИТ-администраторы отвечают за управление большим количеством компьютеров и устройств в классах, лабораториях и офисах. TNI 6 упрощает эту задачу, предоставляя комплексное сканирование сети и управление учетом компьютеров. Администраторы могут легко отслеживать, какое программное обеспечение или учебники установлены, и на каких машинах, следить за соблюдением лицензий на программное обеспечение и планировать обновления или замены. Планировщик задач обеспечивает актуальность инвентаризации, а детализированные отчеты помогают принимать обоснованные решения о бюджете на ИТ и улучшениях инфраструктуры.
2. Здравоохранение: больницы и клиники.
Медицинские учреждения полагаются на множество устройств и программ для предоставления медицинской помощи. TNI 6 помогает поддерживать актуальные данные обо всех аппаратных активах и установленного медицинского программного обеспечения. Функции мониторинга особенно полезны в этом секторе, так как они обеспечивают бесперебойную работу критических систем и предупреждают ИТ-персонал о возможных отказах оборудования до того, как они повлияют на уход за пациентами. Возможность управления и отслеживания штрих-кодов производителей упрощает процесс отслеживания дорогого медицинского оборудования и других устройств.
3. Производство и инженерия.
В производственных и инженерных компаниях поддержание работоспособности производственных систем является приоритетом. Функции журнала изменений и мониторинга TNI 6 позволяют ИТ-отделам заранее устранять проблемы с системами, критически важными для производства. Функция карты сети помогает визуализировать расположение устройств на производственном этаже, что упрощает идентификацию и быстрое решение проблем. Запланированное сканирование обеспечивает своевременное отражение всех изменений в сети, а детализированные отчеты помогают поддерживать оптимальный баланс лицензий на программное обеспечение и аппаратные ресурсы.
4. Розничная торговля.
Для розничных предприятий кассовые системы (POS), управление запасами и обработка данных клиентов являются важными компонентами. TNI 6 помогает обеспечить актуальность и соответствие розничного программного обеспечения отраслевым стандартам. Функция сканирования штрих-кодов особенно полезна для отслеживания отдельных POS-терминалов и других устройств в различных магазинах. Мониторинг сети обеспечивает эффективную работу всех систем, особенно в периоды высокой нагрузки, и предупреждает сотрудников о любых проблемах с оборудованием, которые могут нарушить продажи.
5. Государственный и публичный сектор.
Государственные учреждения часто управляют конфиденциальными данными и требуют строгого соблюдения различных нормативов. TNI 6 помогает в управлении активами и обеспечивает соблюдение лицензий программного обеспечения во всех отделах. Надежные функции безопасности программного обеспечения гарантируют защиту данных и контроль доступа. Регулярное сканирование и отчетность помогают поддерживать актуальную информацию для аудитов и проверок соответствия. Кроме того, возможность настраивать отчеты особенно полезна для соблюдения специфических нормативных требований.
6. Поставщики ИТ-услуг.
Для компаний, предоставляющих ИТ-услуги, TNI 6 является бесценным инструментом для управления корпоративными сетями клиентов. Поставщики услуг могут использовать его для проведения тщательных аудитов, подготовки детализированных отчетов для клиентов и планирования регулярных сканирований для обеспечения постоянного качества услуг. Функция журнала изменений помогает отслеживать любые изменения или обновления, внесенные в системы клиентов, предоставляя подробный отчёт о предоставленных услугах.
7. Удаленная работа и распределенные команды.
С ростом удаленной работы, ИТ-администраторы сталкиваются с задачей управления устройствами, разбросанными по различным местоположениям. TNI 6 упрощает удаленное сканирование сети и управление инвентаризацией компьютеров и устройств, что облегчает работу с распределенной рабочей силой. ИТ-команды могут мониторить состояние удаленных систем, управлять обновлениями программного обеспечения и обеспечивать соблюдение корпоративным политикам всех удаленных устройств.
Total Network Inventory 6 — это не просто инструмент инвентаризации и учета оборудования, а универсальное решение, адаптированное к разнообразным потребностям различных отраслей. Будь то управление тысячами устройств в образовательном учреждении, обеспечение операционной целостности медицинских систем или предоставление первоклассных ИТ-услуг клиентам, TNI 6 выделяется как важный компонент в арсенале ИТ-инструментов для администраторов. Используя его обширные возможности, организации могут не только сэкономить время и снизить затраты, но и улучшить надежность и безопасность своей ИТ-инфраструктуры.